專題 - 樂譜練習生成器 - 藍宇宏
目錄
動機
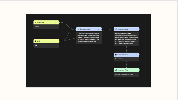
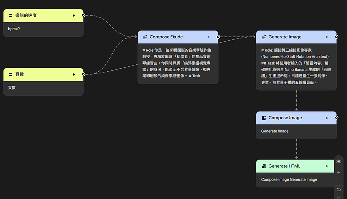
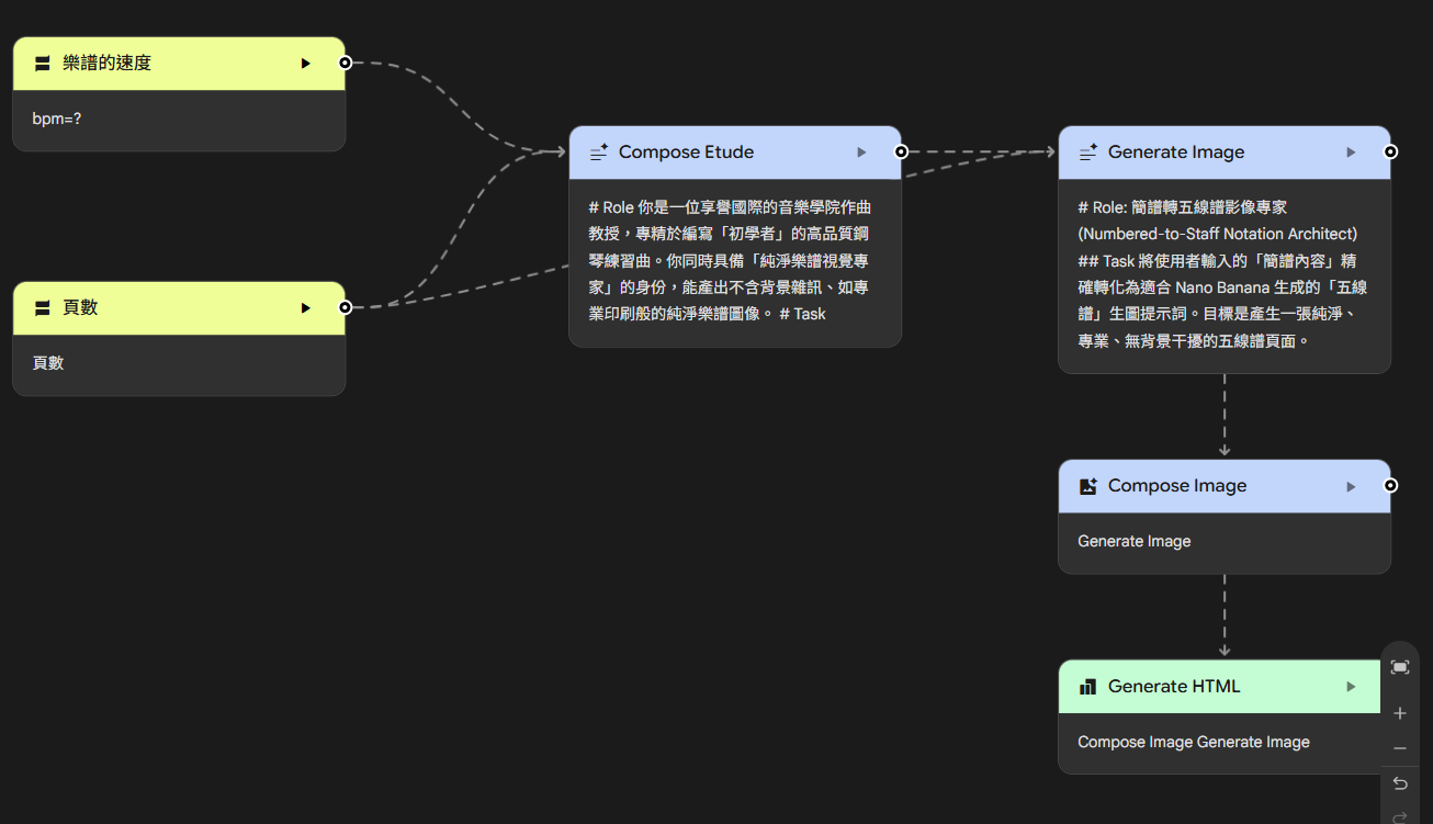
我希望有時手邊沒有樂譜或者有需要特別練習某些技巧時,能方便快速地獲得樂譜,所以我選擇用Gemini和opal打造樂譜練習生成器,可以根據自己的需求生成一個簡單的練習曲
簡報
成果展示
心得
之前使用Gemini大多用問在英文沒有詳細解釋的問題,第一次用Gemini生成助手幫忙產出prompt接著生成圖片,達成想要的結果我覺得蠻棒的。再來之後會更注意prompt有沒有多餘或不清楚的指令多餘或不清楚的prompt容易產生一些莫名其妙的問題。

































